This article describes how to display DAX statements for Power BI Semantic Models and Reports.
Table of contents:
Show DAX for Measures and Calculated Columns
NOTE: This method works for both Model
- This will show DAX for that column and sample results.
Show DAX for a Specific Visualization Using Dax Studio
IMPORTANT: You need to run DAX studio as an administrator, or you may get errors about ‘CollectionView does not support changes’.
1. Launch DAX Studio as Administrator
 
  - Right-click on the DAX Studio icon
- [Run as administrator]
2. Connect to Power BI Data Model
NOTE: If the pop-up window does not appear, click File in the upper-left corner > New.
- Power BI / SSDT Model: Select your Power BI report from the dropdown
- [Connect]
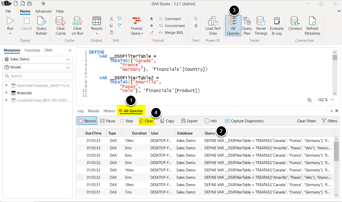
3. Set Up Query Recording
Access Home tab
- 
[All Queries]- The button should appear pressed/highlighted to indicate active recording
 
- Switch to Power BI Desktop report window:- Interact with various visuals,
- Click different filters,
- Navigate between pages.
 
NOTE: Every interaction will generate queries that are captured in DAX Studio.
4. View Recorded Queries
Return to DAX Studio
- Open All Queries to view the recorded queries
- You'll see all executed queries in the query window, each query will show:- The DAX code,
- Execution time,
- Server timing details.
 
- Click [All Queries] again to toggle off recording
- Click [Clear] to remove existing queries and start fresh
 
       
      