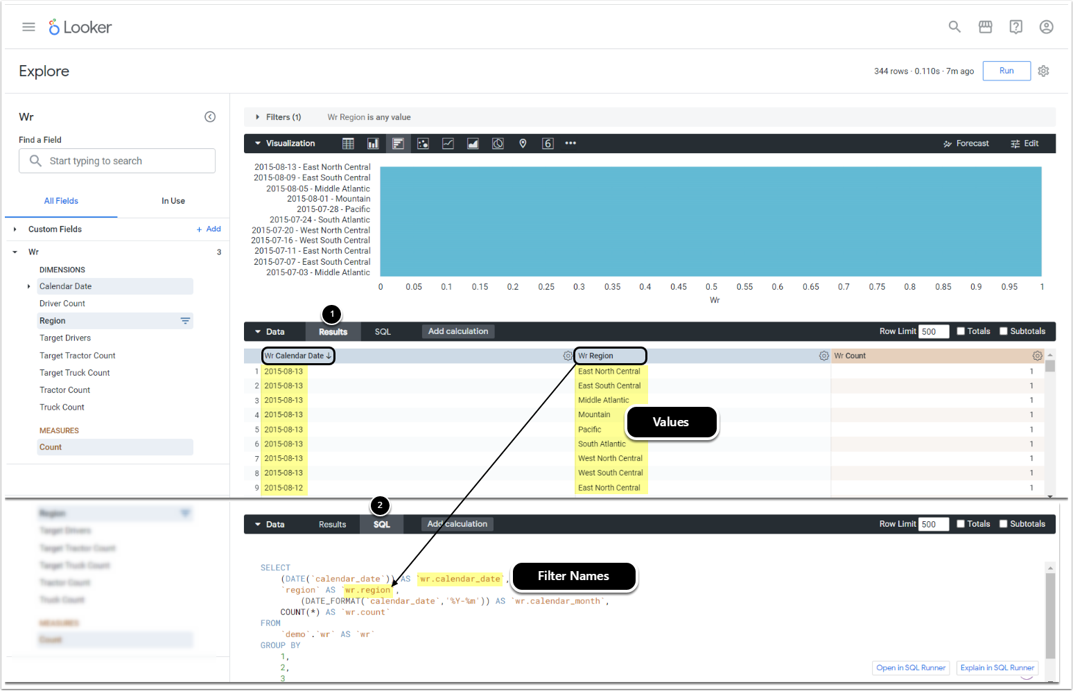
This article provides brief instructions on how to find Filter Names and Values in Looker.
General information on filtering can be found in Filtering in External Reports. Instructions for configuring pre-filtering for Datasets are essentially the same.
For Dashboards
Normally, Filters are located at the top left of an ML Dashboard/LookMl Dashboard. If you don't see them, try clicking the filter icon on the right.
- Click the Value box under a Filter
- Bring up the Values drop-down
 
      